Print Server Software for Print Queue Management | NedGraphic
Achieve reliable color consistency across devices while automating and simplifying print operations at scale.
NedGraphics Print Server is a centralized print management software designed to control print job queues, standardize color output, and eliminate manual handling across multiple printers and workstations. By combining calibration-driven accuracy with intelligent queue management, Print Server helps teams reduce waste, improve efficiency, and maintain predictable print results across locations.
Ideal for environments managing high print volumes, multiple devices, or distributed teams, Print Server brings structure and control to complex print workflows without adding operational overhead.
Print Server operates from a single, centralized server running NedGraphics Calibration to ensure consistent color output across all connected printers and workstations. Once configured, the system manages all incoming print jobs through a unified print queue management software layer.
Print jobs submitted from multiple workstations are automatically routed, prioritized, and processed based on predefined rules. Users can reassign, pause, or reorder print job queues in real time, ensuring optimal printer utilization and uninterrupted production. This centralized approach removes manual intervention while maintaining precise control over every print output.

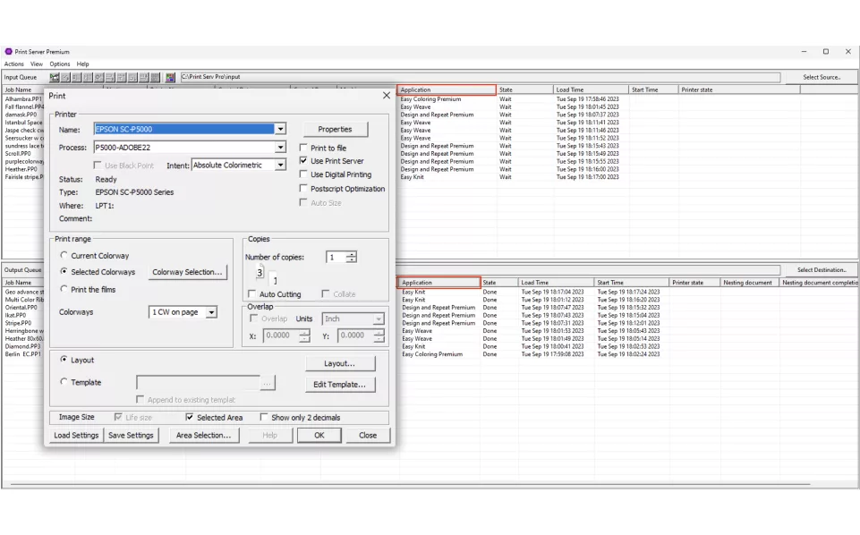
Print Server Sample Workflow centralizes print jobs from multiple workstations into a single controlled queue for consistent, efficient output across printers.

Use Print Server Checkbox routes print jobs through Print Server with one selection, automatically applying standardized settings and calibration profiles.

Autoprint automatically triggers printing based on predefined rules such as paper utilization or layout readiness.

Control Print Settings from Options Print Setup enables centralized definition and enforcement of print settings across all printers and workstations.
See how NedGraphics Print Server software can streamline your print queue management, improve color consistency, and reduce waste across your print operations.
Request a demo today to explore how centralized print management software can bring efficiency, accuracy, and control to your production workflow.